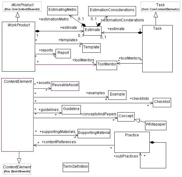
UMA defines a number of pre-defined concrete Guidance Types.
Associations and multiplicities have been predefined on the level of detail as depicted to ensure that Guidance is only
related to appropriate Content Elements. For example, UMA defines that Templates can only be associated with Work
Products. Guidance association rules are specified with the following UML diagram:
|